حساب المستخدم
Karem Moha
بائع مستوي: جديد
مبرمج ومحلل بيانات
| اخر ظهور: منذ 5 أيام
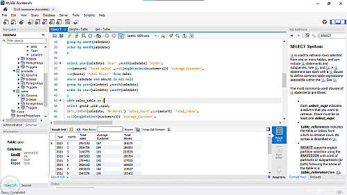
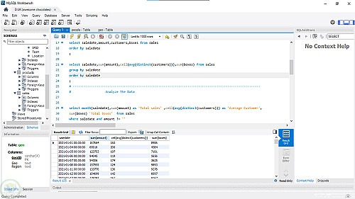
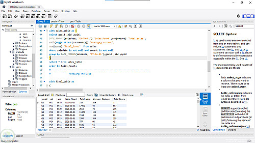
بتغرق وسط ملفات إكسل مبعثرة؟ بيانات كتير مش منظمة؟ أو بتضيع وقتك في شغل يدوي ممل كل يوم؟ إنت مش لوحدك، كتير من أصحاب المشاريع بيقضوا ساعات طويلة في جمع بي ....
توثيق الحساب
الإحصائيات
Developed by Samer Zaki
All rights reserved © kaf 2026