تنظيم ومعالجة البيانات باستخدام Sql

منذ 6 أشهر

عرض العمل

الوصف

لماذا نحتاج الي لغة sql في تحليل البيانات؟

تحليل البيانات يحتاج الي ملف بيانات منظم لكي نستطيع تحليل البيانات بدقه وبطريقه صحيحة وهذا ما توفره sql لانه باستخدامها يمكنك :

- استخراج البيانات من قواعد البيانات لكي تبدأ في فلترتها ومعالجتها

- تنظيف البيانات من القيم الفارغة والغير مرغوب فيها

- فلترة البيانات حسب الحاجه فقط لتسهيل العمل علي محلل البيانات

لذلك لغة sql مهمة لمحلل البيانات فهي تعتبر اول خطوة في تحليل البيانات لن لم يكن هناك ملف جاهزة للبيانات.

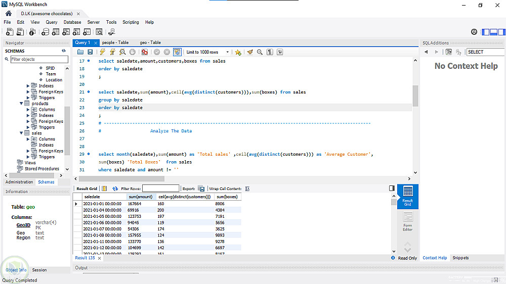
اقدم لكم مشروعي تنظيم ومعالجة البيانات باستخدام sql :

- استخراج البيانات وفهم الجداول والبيانات اولا

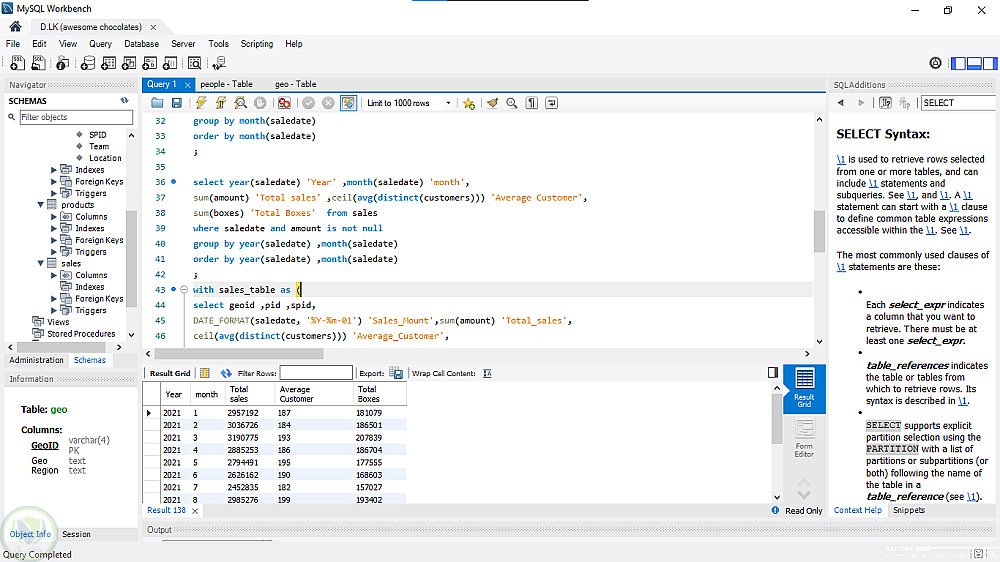
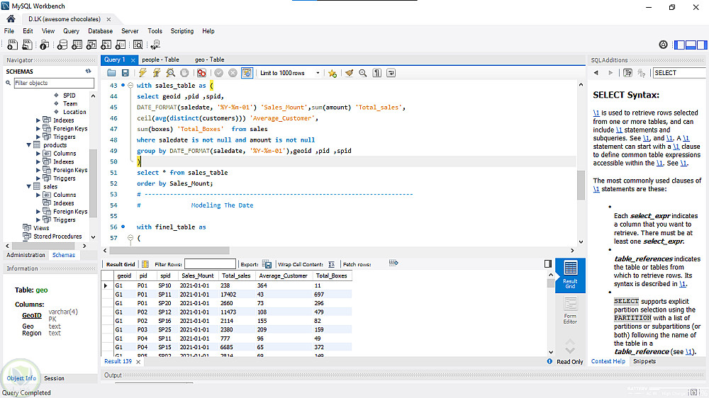
- تنظيف ومعالجة البيانات باستخدام دوال الشرط لكي تكون مناسبة للتحليل

- تحليل بسيط للبيانات لمحاوله فهمها بشكل اعمق وافضل

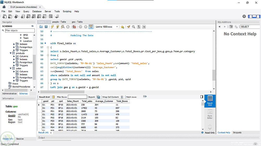
- ربط جداول البيانات ببعضها لكي نحصل في النهاية علي ملف واحد جاهز للتحليل

لذا بدل من ان تهمل بياناتك تواصل معي واحصل علي تحليل شامل للبيانات للاستفادة منها في المستقبل

شكرا علي استماعك واسف علي الاطالة.


التفاصيل

المشاهدات 34
المفضلة 1
القسم أعمال و خدمات إستشارية و إدارية

حساب المستخدم

Developed by Samer Zaki

All rights reserved © kaf 2026