إنشاء قاعدة بيانات باستخدام SQL server

0 (0)

الوصف

وصف الخدمة
هل تبحث عن هيكلة قوية لبيانات مشروعك؟ سواء كنت تبحث عن نظام إدارة مستشفيات، تحليل بيانات رياضية، أو أي نظام مؤسسي معقد، أقدم لك خبرتي في بناء قواعد بيانات باستخدام SQL Server.

مميزات الخدمة
تصميم قاعدة بيانات بناء على احتياجاتك
بحد اقصى 6 جداول و القيام بتحليل دقيق للمطلوب واستخراج الجداول اللازمه

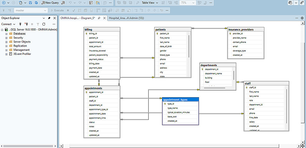
تصميم مخطط قاعدة البيانات (ERD)
تصميم مخطط قاعدة البيانات (ERD): رسم العلاقات بين الجداول (One-to-Many, Many-to-Many) لضمان عدم تكرار البيانات وسرعة الأداء.

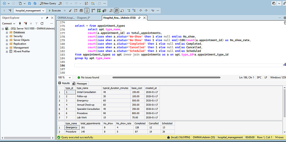
كتابة استعلامات SQL متقدمة
إنشاء استعلامات معقدة لاستخراج التقارير.

إنشاء الجداول (Tables)
مع تحديد أنواع البيانات (Data Types) والقيود (Constraints)

شراء الخدمة

المبلغ الكلي $5

البائع

معلومات

السعر $5
مدة التسليم يومين
طلبات قيد التنفيذ 0
الطلبات المكتملة 0
العملاء 0
المبيعات 0

الخدمات المقترحه

Powered By Brmja Tech

All rights reserved © kaf 2026