تحليل النظام وإنشاء مخططات UML احترافية

0 (0)

الوصف

هل تحتاج إلى عرض فكرة مشروعك أو نظامك بطريقة واضحة وسهلة الفهم لفريق التطوير أو أصحاب المصلحة؟
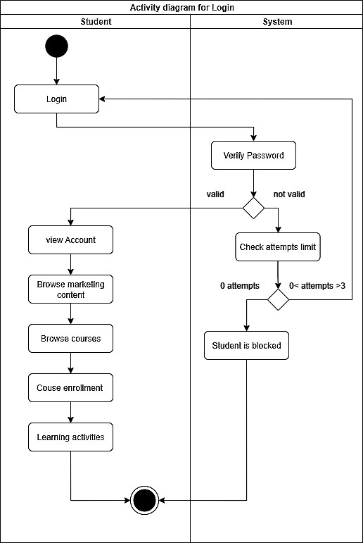
أنا محللة أعمال بخبرة في تحليل الأنظمة وتصميم المخططات باستخدام معايير UML الحديثة، أقدّم لك خدمة إعداد مخططات تحليل احترافية توضّح تدفق العمليات والعلاقات بين المستخدمين والأنظمة بدقة عالية.
سأقوم بتحويل متطلباتك إلى مجموعة Diagrams احترافية تساعدك على:
توضيح المتطلبات للفريق التقني.
تسهيل مرحلة التطوير والاختبار.
ضمان وضوح الرؤية لجميع الأطراف المشاركة في المشروع.
تحصل على مخططين (2 UML Diagrams) من اختيارك
كل مخطط يُصمم بناءً على متطلباتك، ويُسلّم بصيغة PDF و PNG.
التحليل يتم باستخدام أدوات احترافية مثل Draw.io

شراء الخدمة

المبلغ الكلي $15

البائع

معلومات

السعر $15
مدة التسليم يومين
طلبات قيد التنفيذ 0
الطلبات المكتملة 0
العملاء 0
المبيعات 0

الخدمات المقترحه

Developed by Samer Zaki

All rights reserved © kaf 2025