انشاء وتصميم وتحليل قاعدة بيانات باستخدام MySQL

0 (0)

الوصف

كل قاعدة بيانات قوية تبدأ بتحليل ذكي وتنظيم دقيق للبيانات.
من خلال هذه الخدمة، سأقوم بتحليل بياناتك وتصميم قاعدة بيانات احترافية باستخدام MySQL تساعدك على إدارة بياناتك بكفاءة واستخراج نتائج دقيقة وواضحة.

ما الذي أقدمه لك في الخدمة الأساسية؟
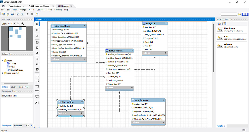
تحليل هيكل البيانات وتحديد العلاقات بين الجداول بشكل منطقي ومنظم.
تنظيف وتصحيح البيانات المكررة أو الناقصة لضمان جودة النتائج.
تصميم قاعدة بيانات احترافية تضم حتى 6 جداول مترابطة.
إنشاء استعلامات SQL Queries جاهزة للتحليل مثل عدد السجلات، المتوسطات، أو التقارير الشهرية.
تسليم ملف SQL منسق وجاهز للتشغيل مباشرة.
تعديل واحد بعد التسليم لضمان رضاك التام.

مميزات التعامل معي:
◀ تحليل دقيق قبل التنفيذ لضمان أفضل تصميم.
◀ تنظيم ووضوح في عرض البيانات والعلاقات.
◀ التزام بالمواعيد وجودة عالية في كل تفصيلة.
◀ مرونة في التعديلات البسيطة بعد التسليم.

شراء الخدمة

المبلغ الكلي $5

البائع

معلومات

السعر $5
مدة التسليم 3 أيام
طلبات قيد التنفيذ 0
الطلبات المكتملة 0
العملاء 0
المبيعات $0

الخدمات المقترحه

Developed by Samer Zaki

All rights reserved © kaf 2025