إنشاء جدول بسيط في SQL Server مع الأعمدة المطلوبة

5.0 (1)

الوصف

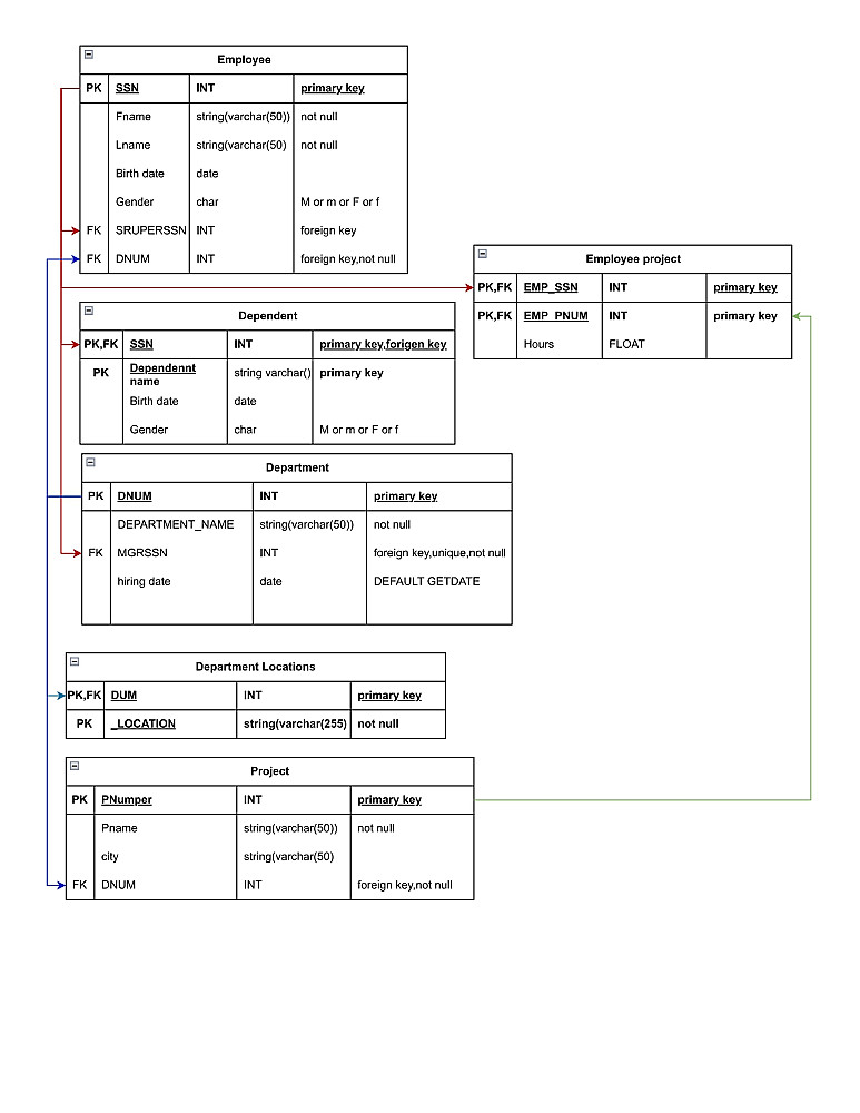
سأقوم بإنشاء جدول بسيط في SQL Server مع الأعمدة المطلوبة (مثل: الاسم – البريد – الهاتف).
الخدمة تشمل:
كتابة كود SQL لإنشاء الجدول.
تحديد المفاتيح الأساسية (Primary Key).
إرسال ملف SQL جاهز للتشغيل.
شرح مختصر لكيفية استيراد الجدول داخل قاعدة البيانات.
الخدمة مناسبة للمبتدئين أو المشاريع الصغيرة التي تحتاج جدول بيانات منظم.

شراء الخدمة

المبلغ الكلي $5

تقييم الخدمة

تقييم 5.0
1
0
0
0
0

تقييم المعايير

جودة العمل 5.0
التواصل و التعاون 5.0
الإلتزام بالمواعيد 5.0

محمد مرسي

منذ 3 أشهر

جودة العمل

التواصل و التعاون

الإلتزام بالمواعيد

التقييم العام

البائع

معلومات

السعر $5
مدة التسليم 3 أيام
طلبات قيد التنفيذ 0
الطلبات المكتملة 1
العملاء 1
المبيعات 2.50

الخدمات المقترحه

Developed by Samer Zaki

All rights reserved © kaf 2026