تصميم قواعد بيانات SQL احترافية لإدارة بياناتك بكفاءة

0 (0)

الوصف

تصميم وتطوير نظام قواعد بيانات متكامل باستخدام Microsoft SQL Server، مصمم خصيصًا ليتناسب مع طبيعة نشاطك لتساعدك على اتخاذ قرارات دقيقة.
ما الذي يشمله العمل؟
- تصميم قاعدة بيانات بها عدد 5 جداول
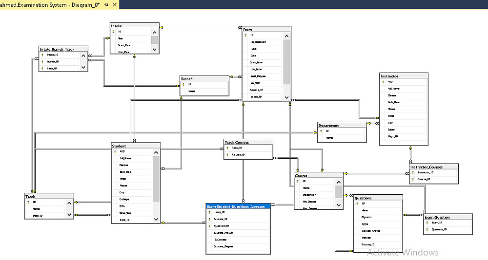
- رسم تخطيطي (ERD) يوضح العلاقات بين الجداول والكيانات المختلفة، يساعدك على فهم النظام بالكامل بشكل بصري قبل التنفيذ.
- إنشاء مخطط يربط الجداول والأعمدة ببعضها بشكل واضح، لتسهيل التطوير والتوسع (Mapping).
- تحويل التصميم النظري إلى قاعدة بيانات عملية من خلال كتابة استعلامات SQL متقدمة.
- إنشاء 3 إجراءات مخزنة (Stored Procedures) لتنفيذ عمليات متكررة بدون الحاجة لكتابة أكواد
- إنشاء 3 جداول افتراضية (Views) لعرض البيانات من جداول مختلفة في شكل موحد لتبسيط الاستعلامات.
- إعداد 3 شروط (Triggers) تُنفّذ تلقائيًا عند حدوث (إضافة، تعديل، حذف) لضمان دقة البيانات ومنع الأخطاء.
- إعداد صلاحيات وصول لعدد 3 مستخدمين (Users & Roles) بصلاحيات مختلفة لحماية البيانات من الوصول غير المصرح به.
لماذا تختار هذه الخدمة؟
- تصميم مخصص لقاعدة البيانات يتناسب مع طبيعة نشاطك واحتياجاتك الفعلية.
- كود منظم واحترافي باستخدام أفضل ممارسات SQL Server لضمان الأداء العالي.
- سهولة الاستخدام من خلال إجراءات مخزنة وجداول افتراضية توفر عليك كتابة استعلامات معقدة.
- حماية قوية للبيانات عبر نظام صلاحيات يضمن خصوصية وأمان المعلومات.
- قابلية للتطوير والتوسع في المستقبل مع أي زيادة في حجم البيانات أو متطلبات العمل.
- تسليم موثّق يشمل المخططات لتسهيل الفهم والتطوير لاحقًا.
- أول تعديل مجاني لضمان رضاك التام عن النتيجة النهائية.

شراء الخدمة

المبلغ الكلي $5

البائع

معلومات

السعر $5
مدة التسليم يومين
طلبات قيد التنفيذ 0
الطلبات المكتملة 0
العملاء 0
المبيعات $0

الخدمات المقترحه

Developed by Samer Zaki

All rights reserved © kaf 2025