Revenue & Gross Margin Analysis | Power BI

منذ 4 أسابيع

عرض العمل

الوصف

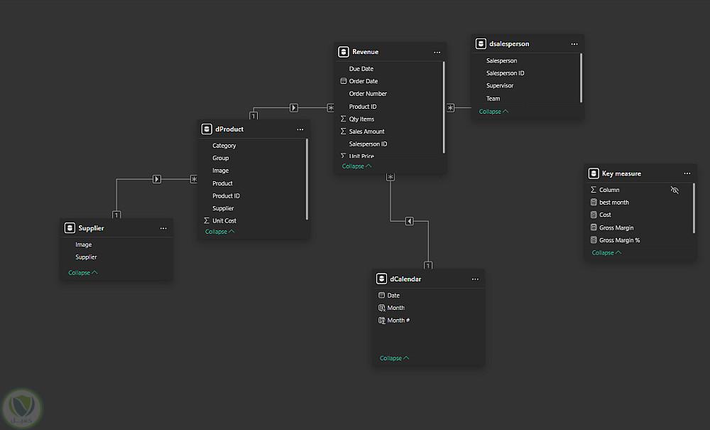
Dashboard تفاعلي باستخدام Power BI لتحليل الإيرادات وهامش الربح اعتمادًا على بيانات المبيعات. شمل المشروع تنظيف ومعالجة البيانات باستخدام Power Query من خلال تصحيح أنواع البيانات، حذف الأعمدة غير الضرورية، ودمج بيانات المنتجات والموردين. تم بناء نموذج بيانات بأسلوب Star Schema مع جدول مبيعات رئيسي وجداول أبعاد مثل المنتجات، الموردين، مندوبي المبيعات، والتاريخ. كما تم إنشاء مقاييس DAX مثل إجمالي الإيرادات، إجمالي التكلفة، هامش الربح، ونسبة هامش الربح، بالإضافة إلى تحديد أفضل شهر أداءً. تعرض اللوحة KPI Cards ورسومًا بيانية لتحليل الأداء عبر الزمن، ومقارنة الموردين والمنتجات حسب الإيرادات والربحية، مع Slicers تفاعلية لتصفية البيانات حسب الفريق، المندوب، والفترة الزمنية، مما يدعم اتخاذ قرارات مالية وبيعية أدق.


التفاصيل

المشاهدات 1
المفضلة 0
القسم أمور اخرى

حساب المستخدم

Powered By Brmja Tech

All rights reserved © kaf 2026