Real Estate System

منذ 3 أسابيع

عرض العمل

الوصف

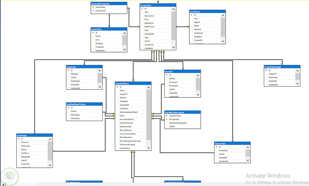
تم تطوير نظام متكامل لإدارة وعرض العقارات بنظام الحجز باستخدام ASP.NET MVC مع تطبيق N-Tier Architecture لضمان فصل الطبقات وتنظيم الكود بطريقة احترافية وقابلة للتطوير.

يوفر النظام تجربة مستخدم سلسة مع تطبيق أفضل ممارسات الأمان وتطوير البرمجيات.

مميزات المستخدمين:

تسجيل دخول آمن مع صلاحيات حسب الأدوار (Role-Based Access).
تصفح العقارات مع البحث والتصفية حسب السعر أو الموقع أو النوع.
صفحة تفاصيل لكل عقار مع معرض صور.
نظام حجز مع التحقق من التوافر وحساب السعر تلقائيًا.
مراسلة مباشرة مع أصحاب العقارات.
حفظ العقارات المفضلة وتقييمها بنظام 5 نجوم.

مميزات أصحاب العقارات:

إضافة وتعديل وحذف العقارات.
إدارة طلبات الحجز (قيد الانتظار – موافق عليه – مرفوض).
إنشاء عروض وخصومات لفترة محددة.

الجوانب التقنية:

تطبيق Repository Pattern وService Layer.
مصادقة وتفويض باستخدام Cookies.
التحقق من صحة البيانات على مستوى العميل والسيرفر.
تصميم متجاوب باستخدام Bootstrap وjQuery.
إدارة الكود باستخدام Git و GitHub.


التفاصيل

المشاهدات 1
المفضلة 0
القسم برمجة, تطوير المواقع و التطبيقات - مواقع الويب

حساب المستخدم

Powered By Brmja Tech

All rights reserved © kaf 2026