تصميم Database و ERD من الصفر حتى SQL جاهز للتنفيذ

0 (0)

الوصف

هل لديك فكرة مشروع وتحتاج إلى تصميم قاعدة بيانات احترافية؟

أقدم لك خدمة تصميم قواعد البيانات (Database Design) بدءاً من تحليل الفكرة وحتى إنشاء:
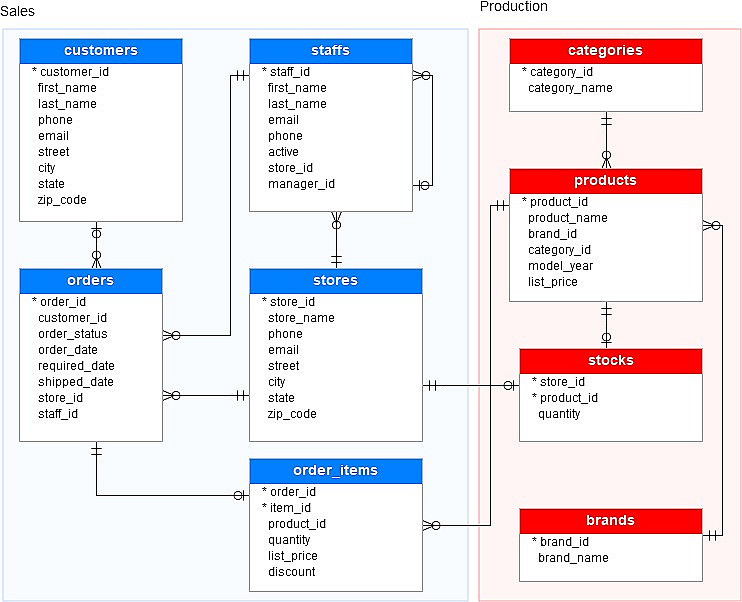
مخطط ERD احترافي
تصميم العلاقات بين الجداول
كتابة SQL Schema جاهز للتنفيذ
تنظيم البيانات بطريقة قابلة للتوسع

ماذا تشمل الخدمة؟
تحليل متطلبات المشروع
تصميم ERD واضح ومنظم
تحديد العلاقات (One-to-One / One-to-Many / Many-to-Many)
إنشاء جداول SQL (MySQL / PostgreSQL)

مناسبة لـ:
مشاريع التخرج
تطبيقات الويب والموبايل
الأنظمة الإدارية (ERP / CRM)

لماذا تختارني؟
خبرة في هندسة البرمجيات وتصميم الأنظمة
تصميم Clean & Scalable
شرح مبسط للمخطط عند الحاجة

شراء الخدمة

المبلغ الكلي $10

البائع

معلومات

السعر $10
مدة التسليم 4 أيام
طلبات قيد التنفيذ 0
الطلبات المكتملة 0
العملاء 0
المبيعات 0

الخدمات المقترحه

Powered By Brmja Tech

All rights reserved © kaf 2026