تصميم وبناء قواعد البيانات باستخدام MySQL

0 (0)

الوصف

وصف الخدمة:
تصميم وبناء قواعد البيانات باستخدام MySQL Workbench. أقدم خدمة سريعة واحترافية لتصميم قاعدة بيانات بسيطة تناسب مشروعك الصغير أو احتياجك الأكاديمي.
التقنيات التي أعمل بها:

MySQL / MySQL Workbench
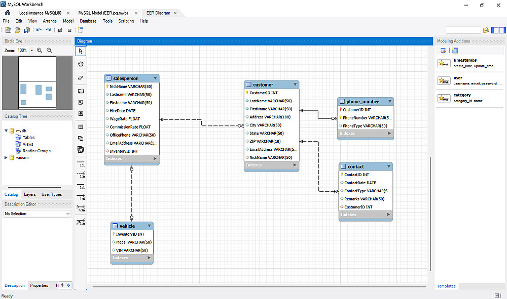
تصميم مخططات EER
SQL (DDL — CREATE, ALTER, DROP)
Primary Key / Foreign Key / العلاقات الأساسية

مميزات الخدمة:
تصميم مخطط EER واضح
مخطط احترافي يوضح الجداول وعلاقاتها بشكل منظم وسهل الفهم.

إنشاء الجداول بالعلاقات الصحيحة
بناء الجداول مع تحديد المفاتيح الأساسية والأجنبية بدقة.

ما الذي ستستلمه:
قاعدة بيانات تحتوي على 3 جداول فقط مع علاقاتها.
تفاصيل التسليم:

مخطط EER بصيغة صورة (.png)
سكريبت SQL لإنشاء الجداول (.sql)
ملف MySQL Workbench (.mwb)

نوع الملفات المُسلَّمة:

ملف SQL (.sql)
ملف MySQL Workbench (.mwb)
صورة المخطط (.png)

شراء الخدمة

المبلغ الكلي $5

البائع

معلومات

السعر $5
مدة التسليم يوم
طلبات قيد التنفيذ 0
الطلبات المكتملة 0
العملاء 0
المبيعات 0

الخدمات المقترحه

Powered By Brmja Tech

All rights reserved © kaf 2026