تحليل البيانات

0 (0)

الوصف

في المشروع ده اشتغلت على تصميم نموذج بيانات Star Schema بسيط لكنه قوي لتحليل المبيعات. النموذج اعتمد على Fact Table واحدة اسمها Fact Sales، ومعاها مجموعة Dimensions بتسمح بإخراج أي Insight بسهولة. بعد ما جهزت النموذج بدأت أسحب مؤشرات مهمة من الـ Fact. من خلال عدد الـ Dimensions قدرت أعرف حجم قاعدة البيانات من ناحية:
عدد المنتجات
عدد العملاء
عدد مندوبي المبيعات
عدد الدول
وده مهم جدًا لأي شركة عايزة توسّع الـ Data Model وتدخل مقاييس جديدة زي Profit، Targets، Forecast

🎯 فهم السوق بوضوح
عارفت أرتّب الدول من الأقوى للأقل، وده مهم لأي قرار توسّع أو Marketing Strategy.

🎯 تقييم أداء فريق المبيعات
لأن كل عملية مربوطة بـ SalesmanID.

🎯 تحليل المنتجات
قدرت أعرف هل المنتجات الحالية ماشية في اتجاه صحيح ولا محتاجة تطوير.

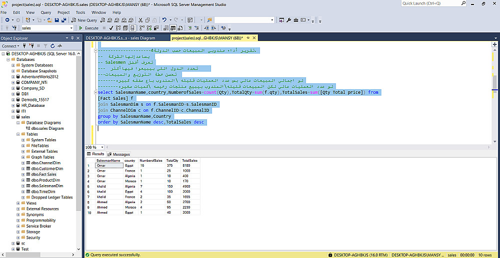
🎯 تحليل المناديب
بعرف مين افضل salesmen وي مين الافضل في المبيعات وي باع قد اي في السنه وكام قطعه واجمالي مبيعاتوا

🎯 تحليل العملاء
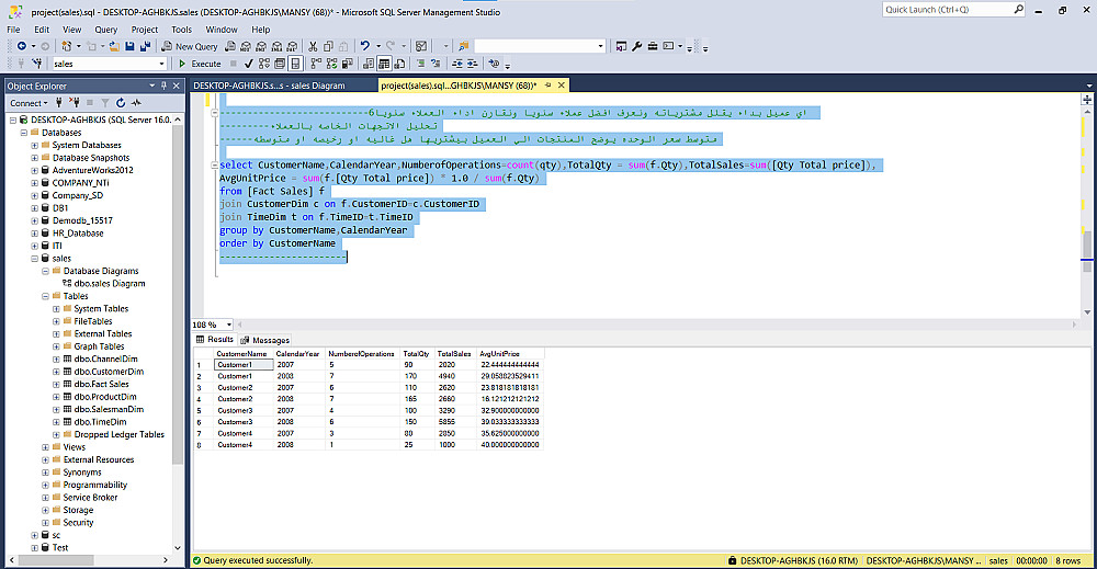
اي عميل بداء يقلل مشترياته ونعرف افضل عملاء سنويا ونقارن اداء العملاء سنويا
وسعر القطعه الي بيشتريها غاليه او متوسطه او رخيصه بنعرف سوق العميل

✔️ رؤية أوضح للسوق المستهدف
✔️ تحليل عملي لقنوات البيع
✔️ فهم سلوك العملاء بشكل أدق
✔️ مؤشرات جاهزة لأي Business أو Sales Manager

Data Modeling مش بس ترتيب جداول…
ده مدخل قوي لفهم البزنس واتخاذ قرارات أفضل.

شراء الخدمة

المبلغ الكلي $5

البائع

معلومات

السعر $5
مدة التسليم 3 أيام
طلبات قيد التنفيذ 0
الطلبات المكتملة 0
العملاء 0
المبيعات 0

خدمات أخري للبائع

الخدمات المقترحه

Powered By Brmja Tech

All rights reserved © kaf 2026