تصميم UML Diagrams احترافية (Class / Sequence / Use Case) لأي مشروع

0 (0)

الوصف

هل لديك فكرة مشروع أو نظام وتحتاج إلى تحويله إلى مخططات واضحة؟
أقدم لك تصميم UML Diagrams احترافية تساعدك على فهم وتنظيم مشروعك بشكل أفضل.
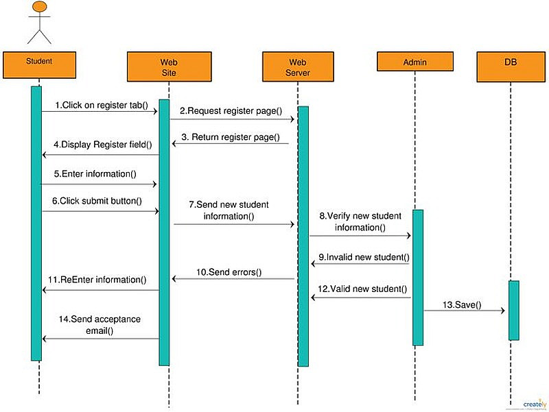
Class Diagram
Sequence Diagram
Use Case Diagram
Activity Diagram
ERD

شراء الخدمة

المبلغ الكلي $5

البائع

معلومات

السعر $5
مدة التسليم يوم
طلبات قيد التنفيذ 0
الطلبات المكتملة 0
العملاء 0
المبيعات 0

الخدمات المقترحه

Powered By Brmja Tech

All rights reserved © kaf 2026