تحليل بيانات وتصميم قواعد بيانات احترافية باستخدام لغة SQL

0 (0)

الوصف

هل تحتاج إلى بناء نظام بيانات قوي ومنظم؟ أو تملك قاعدة بيانات وترغب في استخراج تقارير وتحليلات دقيقة منها؟ أقدم لك حلولاً برمجية متكاملة باستخدام لغة SQL للتعامل مع مختلف أنظمة قواعد البيانات

ما سأقدمه لك في الخدمة الأساسية:
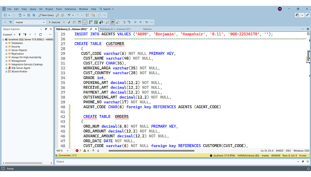
- بناء 5 جداول: إنشاء الجداول بتنسيق احترافي مع ضبط أنواع البيانات والقيود (Constraints) في MS SQL Server.
- تصميم العلاقات: ربط الجداول بـ Primary & Foreign Keys لضمان هيكلة قاعدة بيانات مترابطة.
- تحليل واستعلام: 10 كتابة استعلامات مخصصة لاستخراج البيانات والتقارير باستخدام Joins & Aggregations.
- تسليم الكود: سكريبت SQL Script جاهز للتنفيذ.

إضافات الخدمة

تنظيف و تحويل ملف csv واحد حتى 3000 صف وإدخاله إلى قاعدة البيانات بشكل منظم.

5 يوم

إضافة 5 جداول على قاعدة البيانات

5 يوم

تصميم ERD Diagram

5 يوم

شراء الخدمة

المبلغ الكلي $10

البائع

معلومات

السعر $10
مدة التسليم يومين
طلبات قيد التنفيذ 0
الطلبات المكتملة 0
العملاء 0
المبيعات 0

الخدمات المقترحه

Powered By Brmja Tech

All rights reserved © kaf 2026