قاعدة بيانات لنظام إدارة الاحازات ياستخدام MYSQL

منذ 4 أشهر

عرض العمل

الوصف

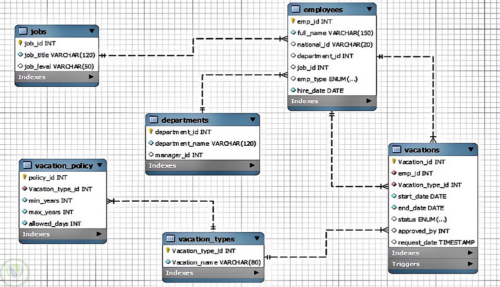
قاعدة بيانات إدارة الإجازات مصممة باستخدام MYSQL لمساعدة الجهات الإدارية على:

•تسجيل بيانات الموظفين وربطهم بالإدارات.

•إدارة أنواع الإجازات المختلفة (سنوية – مرضية – عارضة).

•وضع سياسات تحدد عدد الأيام المسموح بها لكل موظف بناءً على سنوات الخدمة.

•متابعة طلبات الإجازة (موافقة / رفض / قيد الانتظار).

•استخراج تقارير عن الرصيد المتبقي لكل موظف.


التفاصيل

المشاهدات 14
المفضلة 0
القسم برمجة, تطوير المواقع و التطبيقات - اخري

حساب المستخدم

Developed by Samer Zaki

All rights reserved © kaf 2026