بناء نظام متكامل لجمع وتحليل بيانات المؤسسة ودعم اتخاذ القرار

منذ يوم

عرض العمل

الوصف

هذا المشروع هو حل هندسي متكامل لتحويل البيانات الخام والمشتتة إلى "أصول ذكية" تدعم نمو المؤسسة وتكشف الفرص الضائعة.

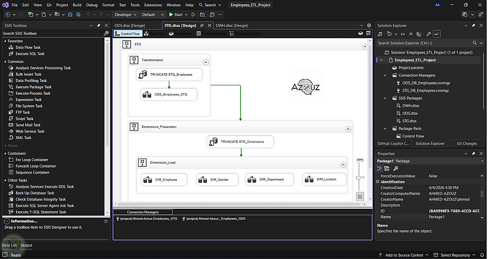
قمت ببناء مستودع بيانات مركزي (Data Warehouse) يجمع كافة حركات البيع والعمليات اليومية من مصادر مختلفة ويقوم بتنظيمها وتنقيتها آلياً. الهدف كان إنهاء عصر "القرارات المبنية على التخمين" وبدء عصر "القرارات المبنية على الأرقام".

أبرز ما يميز هذا النظام:
- الدقة والموثوقية: صممت نظاماً يقوم بفحص جودة البيانات تلقائياً، لضمان أن التقارير التي تظهر للإدارة صحيحة بنسبة 100% ولا تحتوي على أخطاء بشرية.
- التحديث التلقائي: النظام يعمل بشكل آلي بالكامل؛ يقوم بسحب البيانات الجديدة وتحديث لوحات التحكم (Dashboards) لحظة بلحظة دون أي تدخل يدوي.
- توفير التكاليف: تم بناء النظام بهيكلية ذكية تضمن عدم استهلاك موارد الخوادم بشكل مبالغ فيه، مع نظام تنبيهات ذكي لمراقبة التكاليف.
- لوحات تحكم تفاعلية (Power BI): حولت ملايين السطور من البيانات إلى رسوم بيانية بسيطة وواضحة، تمكن المدير من معرفة أداء الشركة، المخزون، والأرباح في ثوانٍ معدودة.


التفاصيل

المشاهدات 0
المفضلة 0
القسم برمجة, تطوير المواقع و التطبيقات - اخري

حساب المستخدم

Powered By Brmja Tech

All rights reserved © kaf 2026