Data Model

منذ أسبوع

عرض العمل

الوصف

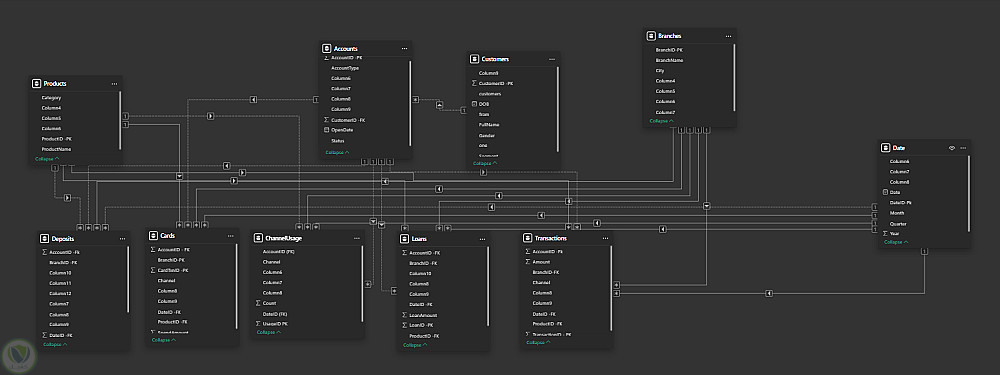
(نموذج البيانات) لمشروع Power BI خاص ببنك أو مؤسسة مالية، وهو مصمم بطريقة الـ Star Schema


التفاصيل

المشاهدات 1
المفضلة 0
القسم أمور اخرى

حساب المستخدم

Powered By Brmja Tech

All rights reserved © kaf 2026